Altium怎么安装自制的封装库
1、打开软件找到封装库管理器点击“库”

2、现在弹出库对话框,点击"已安装"

3、点击选择下面的“安装”

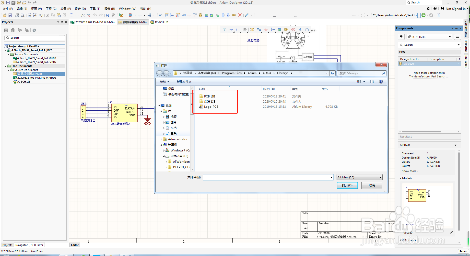
4、找到封装库文件夹“PCB LIB”和"SCH LIB"先来安装PCB封装库点击打开文件夹

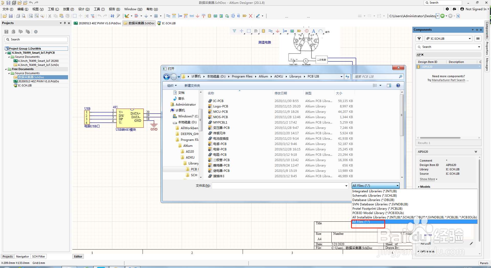
5、在右下角的扩展名菜单一定要选择“All Files”才能加载全部的封装库

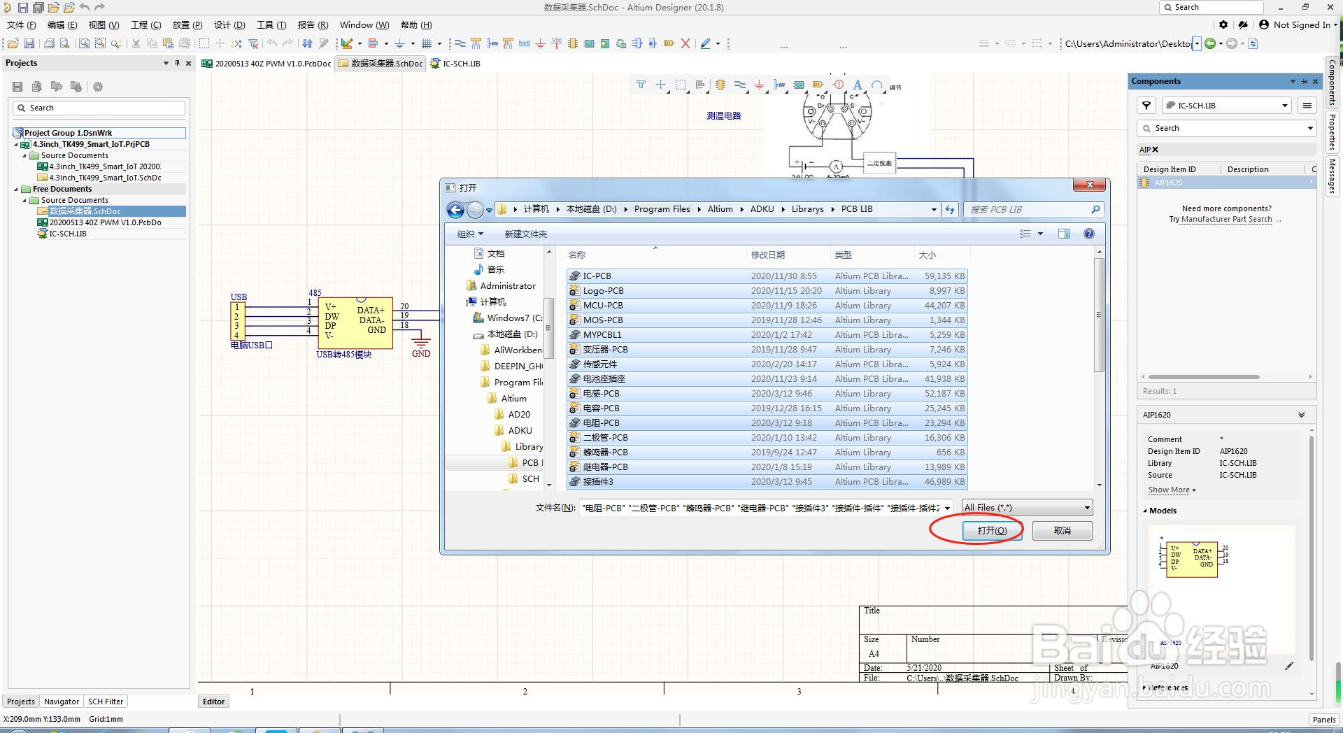
6、这时选择全部的封装库文件,点击“打开”

7、现在就将PCB封装库安装到软件了,点击“安装”继续安装原理图文件

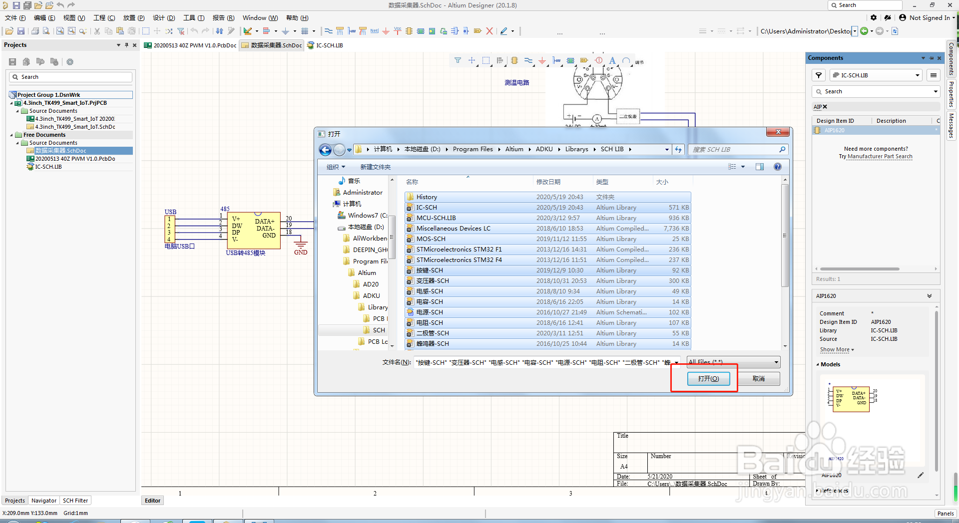
8、选择全部的原理图库,点击打开

9、也将原理图加载到了库管理器,点击关闭

10、现在回到封装库管理器就可以看到新安装的封装库了

1、待整理。。。
1、待整理。。。
1、首先找到封装库管理器“Components”

2、点击封装库右侧的菜单在弹出的下拉菜单点击选择第一个,打开封装库安装对话框

3、现在弹出库对话框,点击"已安装"

4、点击选择下面的“安装”

5、找到封装库文件夹“PCB LIB”和"SCH LIB"先来安装PCB封装库点击打开文件夹

6、在右下角的扩展名菜单一定要选择“All Files”才能加载全部的封装库

7、这时选择全部的封装库文件,点击“打开”

8、现在就将PCB封装库安装到软件了,点击“安装”继续安装原理图文件

9、选择全部的原理图库,点击打开

10、也将原理图加载到了库管理器,点击关闭

11、现在回到封装库管理器就可以看到新安装的封装库了

声明:本网站引用、摘录或转载内容仅供网站访问者交流或参考,不代表本站立场,如存在版权或非法内容,请联系站长删除,联系邮箱:site.kefu@qq.com。
阅读量:104
阅读量:147
阅读量:112
阅读量:165
阅读量:43