HTTP Analyzer好好利用
1、我们可以通过百度下载该软件,安装方法也很简单(傻瓜式的)

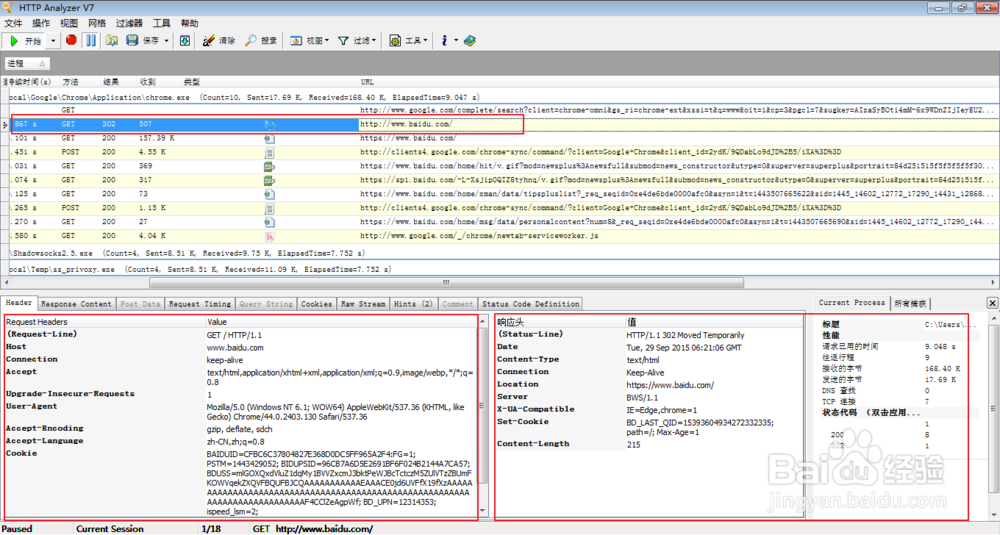
1、安装后打开,界面如下

2、点击开始按钮

3、打开浏览器访问www.baidu.com

4、切换到http analyzer软件中,我们可以看到访问的进程,以及访问数,访问时间,访问地址等信息,还可以在下面栏查看详细的header信息,response内容以及cookie等等数据

5、我们如果要看某请求详细信息,选中该行即可在下方查看到,如查看访问www.baidu.com情况


声明:本网站引用、摘录或转载内容仅供网站访问者交流或参考,不代表本站立场,如存在版权或非法内容,请联系站长删除,联系邮箱:site.kefu@qq.com。
阅读量:92
阅读量:118
阅读量:132
阅读量:149
阅读量:169