如何通过校管精灵系统来管理线索?
1、添加跟进
操作步骤:点击‘招生管理->线索->我的线索->操作->添加跟进’→填写联系方式、时间、线索状态→点击‘确认添加’。

2、添加预约提醒
操作步骤:点击‘招生管理->线索->我的线索->操作->添加跟进’→打开预约提醒开关,填写预约时间、预约类型→点击‘确认添加’。

3、转移线索
操作步骤:点击‘招生管理->线索->我的线索’→勾选需转移的客户,点击‘转移’→选择新负责人→点击‘确认转移’。

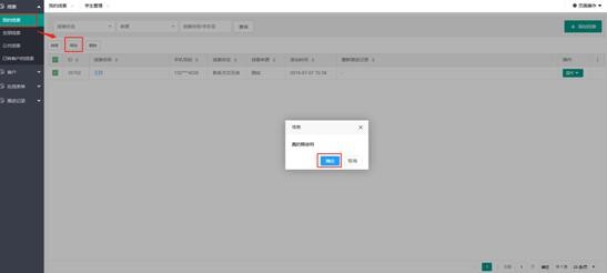
4、释放线索
操作步骤:点击‘招生管理->线索->我的线索’→勾选需释放的客户,点击‘释放->确定’。

5、批量分配线索
操作步骤:点击‘招生管理->线索->公共线索’→勾选需分配的线索,点击‘批量分配’→选择新负责人→点击‘确认分配’。

6、转为客户
操作步骤:点击‘招生管理->线索->我的线索->操作->转为客户’→填写客户来源、阶段、重要程度、关系等级→点击‘下一步’→选择产品→点击‘确认保存’。

声明:本网站引用、摘录或转载内容仅供网站访问者交流或参考,不代表本站立场,如存在版权或非法内容,请联系站长删除,联系邮箱:site.kefu@qq.com。