怎么使用手机余额宝将银行卡中的钱转到余额宝中
1、登陆支付宝钱包应用软件,登陆后位于支付宝页面中,默认位于第二页中,向左滑动切换到第三页中,在第三页中显示的有我们要使用的余额宝,如下图所示

2、点击余额宝后,就打开余额宝对应的页面最上面显示我们最前的收益情况,小编这里没有投资余额宝所以没有资金的显示,下面还显示最近的一个星期一个月的收益以及七日年华收益率等信息,这里我们是要转入资金,所以点击右下方的“转入”

3、点击转入后,就打开如下图所示的转入页面,在金额后面的输入框中输入我们要转入到金额,然后点击下面的“确认转入”按钮

4、点击确认按钮后,系统会处理几秒钟,这个时候主要是读取我们的绑定的银行卡等信息,请稍等

5、若是有绑定的银行卡,那么就会显示一个我们经常使用的绑定的银行卡,当我们不想使用这个银行卡时,可以在银行卡上面点击来切换银行卡或者添加新的银行卡

6、点击银行卡后,会弹出已经绑定的银行卡,若是没有绑定,那么我们可以选择“添加银行卡”,小编这里绑定了,所以就选择了要转入资金的银行卡

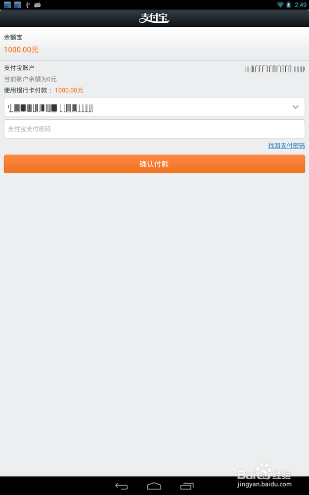
7、选择要转入到银行卡后,在下面的对话框中输入支付宝的支付密码,之后点击下面的“确认付款”按钮

8、点击确认付款系统就开始处理我们的转入资金的请求,请耐心等待

9、最后资金转入后,会打开下面的页面,提示我们转入成功,并告诉我们可以在什么时间查看我们的收益,最后点击下面的完成按钮关闭即可

声明:本网站引用、摘录或转载内容仅供网站访问者交流或参考,不代表本站立场,如存在版权或非法内容,请联系站长删除,联系邮箱:site.kefu@qq.com。