Modbus/TCP转CANopen设备GCAN-304的软件说明
1、Modbus/TCP转CANopen设备GCAN-304是一个简单、直观的节点组态工具,现已被广泛应用于构建现场总线实验室、工业控制网络、智能小区监控、变频器改造等多种境中。今天我们来介绍下它的软件使用:

2、恢复GCAN-304模块的出厂设置
Modbus/TCP转CANopen设备GCAN-304模块硬件出厂默认IP:192.168.1.10,如果用户已经修改过IP地址并且忘记,那么可以通过设备中拨码开关,对其进行参数复位。默认的CAN 总线波特率是250K,默认Modbus映射表都为0。

3、使用电脑连接Modbus/TCP转CANopen设备GCAN-304模块
首先将模块上电,用网线将Modbus/TCP转CANopen设备GCAN-304模块与电脑连接好,待设备的SYS指示灯闪烁时,表示Modbus/TCP转CANopen设备GCAN-304模块初始化完毕,处于待连接状态。
2.打开光盘中的GCAN-304 Config软件,出现如图一界面:
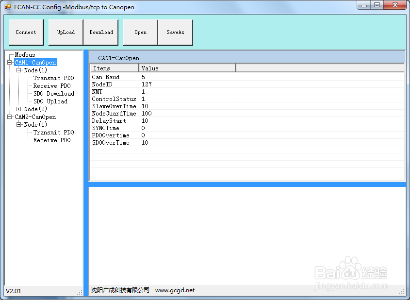
软件上方有5个工具按钮:“Connect”——连接设备;“Upload”——将设备中的配置信息读出来;“DownLoad”——将配置信息下载到设备的Flash 中;“Open”——打开读取PC 中的配置信息文件;
“SaveAs”——将配置信息文件保存到电脑中。
点击“connect”后输入GCAN-304模块的IP地址,点击“connect”进行连接。连接成功后会有如图二所示。
连接后软件界面左面的栏中会显示连接设备的设置列表,这时可以点击“UpLoad”将设备中的参数上载到电脑。如图三所示。



4、进行CAN波特率的设置
“CAN baudrate”——设置CAN总线的波特率,需按表填写,对应表如图:

5、命令列表区的设置
Modbus/TCP转CANopen设备GCAN-304将接收到的CAN帧数据,按照设置好的对应关系缓存在Modbus/TCP的地址表中,等待Modbus指令读取。
图一树状图表为配置命令列表,用于展示所配置的命令类型和命令条数。
网关在CANopen侧作为主站,可以配置最多126个从站节点和 160条命令。
在“CANopen Master”上点击右键可以增加CANopen从站节点个数,也可以点击小键盘的“+”按键,如图二。
在“Node”点击右键可以对节点进行“删除节点”“增加命令”的操作。如图三。
双击相应的命令就可以将该命令配置到相应的 CANopen节点上。
其中Upload SDO和Transmit PDO对应于产品的输出缓存区,Download SDO和Receive PDO对应于网关的输入缓存区。



6、参数配置区的设置
界面中的配置参数区域,用于配置Modbus TCP从站、CANopen主站、节点、以及各命令参数。
其中Modbus TCP Server的配置界面和CANopen Master的配置界面分别如图1和图2所示:


7、Modbus/TCP转CANopen设备GCAN-304参数保存
设置完成的配置参数和从设备中Upload上来的配置参数都可以保存到PC机中,点击工具栏中的SaveAs根据提示设置保存文件名称,就可以将配置参数保存到PC 中,配置文件可再次打开使用。