win10应用商店闪退最终办法
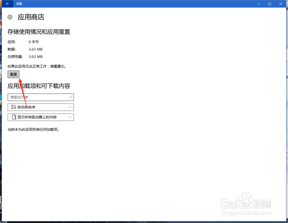
1、开始菜单打开设置,应用功能 高级选项

2、点击重置

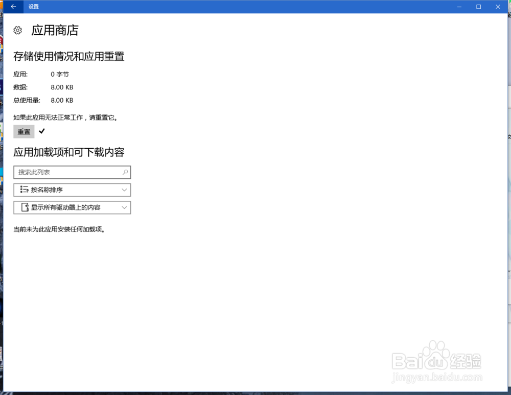
3、ok,打开应用商店看看是不是活过来了

声明:本网站引用、摘录或转载内容仅供网站访问者交流或参考,不代表本站立场,如存在版权或非法内容,请联系站长删除,联系邮箱:site.kefu@qq.com。
阅读量:93
阅读量:178
阅读量:20
阅读量:128
阅读量:152
1、开始菜单打开设置,应用功能 高级选项

2、点击重置

3、ok,打开应用商店看看是不是活过来了
