NI Vision Assistant Create C Code-导出C语言
1、此处以NI Vision Assistant 中 Processing Function : Machine Vision-Find Circular Edge为列。

2、选择Tools-Create C Code...。

3、设置Implementation File Name:ImageProcessing.c(默认);选择Create Main Function(包括 Main File Name:Main.c,Image Source:Image File);选择保存文件的文件夹:Select the folder to which you want to save the generated files。选择将产生的文件添加到labwindows 项目:would you like to add the generated files to a Labwindows/CVI project?

4、加载Labwindows/CVI开发环境成功,选择项目位置(Project Location)和转移设置(Transfer Project Options)。

5、在Labwindows/CVI环境中,选择File-Save All。

6、选择yes保存项目文件,命名C-Vision.project。

7、选择yes保存空间文件,命名C-Vision.cw。

8、点击运行。

9、选择需要加载的处理的图像文件。

10、运行界面如图所示,按“Enter”键退出。

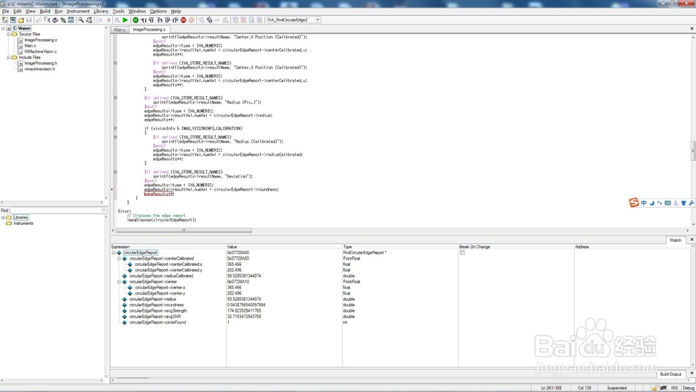
11、图像处理返回值保存在circularEdgeReport中,根据自己的需求进行提取即可。

声明:本网站引用、摘录或转载内容仅供网站访问者交流或参考,不代表本站立场,如存在版权或非法内容,请联系站长删除,联系邮箱:site.kefu@qq.com。
阅读量:155
阅读量:148
阅读量:35
阅读量:47
阅读量:170