Eclipse安装flowable流程引擎设计器
1、打开Eclipse并点击【Help】--》【Install New Software...】。

2、在打开的【Install】界面点击【Add】按钮。

3、在打开的对话框内入flowable设计器的名称及安装地址进行在线安装

4、如果在线安装不了也可以离线安装,下载离线安装包,链接: https://pan.baidu.com/s/10N5WuLMqreu8zlq2ASSzdQ 提取码: fe37 。此时点击Location后面的【Archive...】按钮并浏览打开下载好的安装包。

5、在接下来的界面勾选上【Flowable BPMN Designer】并点击【Next】按钮进行下一步安装直至安装完后,安装完成后要重启Eclipse。

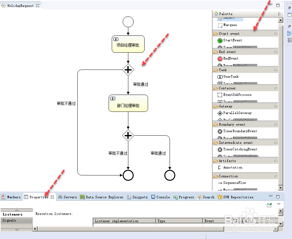
6、重启完Eclipse后就可以在项目内创建flowable流程文件了,这里我选择【flowable Diagram】创建一个flowable流程文件,并输入流程文件的名称,这里命名了HolidayRequest(假期申请)。


7、在接下来的设计界面就可以根据需要进行流程设计了,设计界面右边为设置常用的组件,设计过程中建议打开【properties】窗口进行属性设置。

声明:本网站引用、摘录或转载内容仅供网站访问者交流或参考,不代表本站立场,如存在版权或非法内容,请联系站长删除,联系邮箱:site.kefu@qq.com。
阅读量:183
阅读量:131
阅读量:76
阅读量:170
阅读量:157