电脑两边黑边怎么还原
1、鼠标右键单击桌面空白处,选择屏幕分辨率(C)

2、点击分辨率右侧的下拉图标,

3、选择推荐的分辨率,

4、点击确定

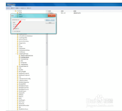
1、键盘上按win+r,打开运行,输入regedit,点击确定

2、打开注册表编辑器,找到HKEY_LOCAL_MACHINE/SYSTEM/ControlSet001/Control/GraphicsDrivers/Configuration,

3、右键点击Configuration,

4、选择查找

5、输入Scaling,按回车键,

6、找到Scaling后双击该选项

7、将数值改为3,

8、点击确定即可完成操作

声明:本网站引用、摘录或转载内容仅供网站访问者交流或参考,不代表本站立场,如存在版权或非法内容,请联系站长删除,联系邮箱:site.kefu@qq.com。
阅读量:113
阅读量:126
阅读量:167
阅读量:181
阅读量:73