怎样DIY安装【wifi】
1、(1)电脑无法【无线连接wifi】的要【通过接口用数据线连接】,可【查看说明书】手动连接;
(2)电脑可以通过【屏幕右下角】的wifi无线连接标志连接的,单击一下,屏幕就会显示出选择wifi列表,选择你的wifi。
2、首先,查看wifi的背后标识接下去打开电脑网页,在搜索框输入wifi背后标识里的【IP】,例如:我的是 192.168.1.1 然后回车,进入【wifi安装网页】



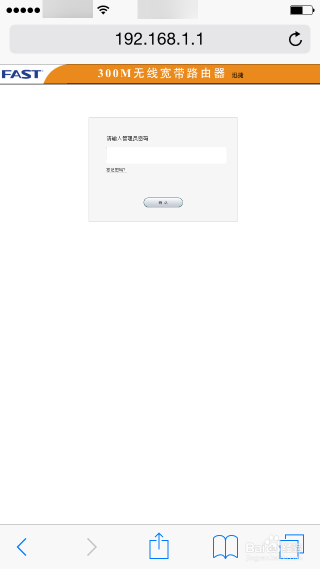
3、接着你会看到所打开的网页,需要你输入【管理员密码】,一般都为
【admin】。输入密码打开后,你可以看到以下网页


4、接着查看【左侧】的列表,打开【设置向导】,然后就开始按他的指示做。


5、1【单击“下一步”】2【选择“PPPoE”】3【输入网络宽带的帐号,密码】
4【在"SSID"一栏输入wifi的用户名】5【在加密方式选择第一栏,输入wifi密码】6【单击“下一步”】完成安装。




6、【网页会自动回到最开始打开“输入管理员密码”的页面,那么这次输入的“管理员密码”就是你刚刚设置的wifi密码】进入之后就可以查看wifi 的信息了。
希望对你有帮助!

1、通过手机安装wifi,首先要打开【wifi】,点击你的wifi,显示已连接上,接着回到主屏幕。三星手机就打开【互联网】这个本机带有的应用,苹果手机就打开【Safari】,在搜索框输入你的wifi背面的【IP】,就可以进入网页了。


2、接着你就可以看到这个网页【iphone示例】,操作还是和电脑的一样,需注意的,还是【手机或电脑在安装wifi时都要先连接wifi】!



声明:本网站引用、摘录或转载内容仅供网站访问者交流或参考,不代表本站立场,如存在版权或非法内容,请联系站长删除,联系邮箱:site.kefu@qq.com。
阅读量:139
阅读量:151
阅读量:154
阅读量:43
阅读量:182