Unity 设计模式之 简单工厂模式的实例介绍
1、概述:
将一个具体类的实例化交给一个静态工厂方法来执行,它不属于GOF的23种设计模式,但现实中却经常会用到
2、模式中的角色:
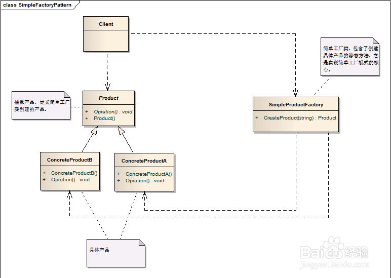
2.1 工厂类(Simple Factory): 只包含了创建具体类的静态方法。
2.2 抽象产品(Product):定义简单工厂中要返回的产品。
2.3 具体产品(ConcreteProduct):具体产品。
3、模式解读:
3.1 简单工厂模式的一般化类图

4、模式总结:
4.1 优点:
4.1.1 职责单一,实现简单,且实现了客户端代码与具体实现的解耦。
4.1.2 工厂类是整个模式的关键.包含了必要的逻辑判断,根据外界给定
的信息,决定究竟应该创建哪个具体类的对象.
4.1.3 通过使用工厂类,外界可以从直接创建具体产品对象的尴尬局面摆脱出来,仅仅需要负责“消费”对象就可以了。而不必管这些对象究竟如何创建及如何组织的.
4.1.4 明确了各自的职责和权利,有利于整个软件体系结构的优化。
4.2 缺点:
4.2.1 由于工厂类集中了所有实例的创建逻辑,违反了高内聚责任分配原则,将全部创建逻辑集中到了一个工厂类中;它所能创建的类只能是事先考虑到的,如果需要添加新的类,则就需要改变工厂类了。因此它是违背开放封闭原则的。
4.2.2 当系统中的具体产品类不断增多时候,可能会出现要求工厂类根据不同条件创建不同实例的需求.这种对条件的判断和对具体产品类型的判断交错在一起,很难避免模块功能的蔓延,对系统的维护和扩展非常不利;
注:这些缺点在工厂方法模式中得到了一定的克服。
4.3 使用场景:
4.3.1 工厂类负责创建的对象比较少;
4.3.2 客户只知道传入工厂类的参数,对于如何创建对象(逻辑)不关心;
4.3.3 由于简单工厂很容易违反高内聚责任分配原则,因此一般只在很简单的情况下应用。
1、打开Unity,新建一个空工程,具体如下图

2、在工程中,新建几个脚本,然后双击打开,具体如下图

3、脚本的具体代码和代码内容如下图







4、Operation 脚本具体内容如下:
using System.Collections;
using System.Collections.Generic;
using UnityEngine;
/// <summary>
/// 计算器操作运算符的基类
/// </summary>
public class Operation {
//参数
private double _numberA = 0;
private double _numberB = 0;
public double NumberA {
get {
return _numberA;
}
set {
_numberA = value;
}
}
public double NumberB {
get {
return _numberB;
}
set {
_numberB = value;
}
}
/// <summary>
/// Gets the result,结果运算虚函数.
/// </summary>
/// <returns>The result.</returns>
public virtual double GetResult() {
double result = 0;
return result;
}
}
5、OperationAdd 脚本具体内容如下:
using System.Collections;
using System.Collections.Generic;
using UnityEngine;
/// <summary>
/// 加法运算
/// </summary>
public class OperationAdd : Operation {
/// <summary>
/// Gets the result,结果运算重载函数.
/// </summary>
/// <returns>The result.</returns>
public override double GetResult() {
double result = 0;
result = NumberA + NumberB;
return result;
}
}
6、OperationSub 脚本具体内容如下:
using System.Collections;
using System.Collections.Generic;
using UnityEngine;
/// <summary>
/// 减法运算.
/// </summary>
public class OperationSub : Operation {
/// <summary>
/// Gets the result,结果运算重载函数.
/// </summary>
/// <returns>The result.</returns>
public override double GetResult() {
double result = 0;
result = NumberA - NumberB;
return result;
}
}
7、OperationMul 脚本具体内容如下:
using System.Collections;
using System.Collections.Generic;
using UnityEngine;
/// <summary>
/// 乘法运算
/// </summary>
public class OperationMul : Operation {
/// <summary>
/// Gets the result,结果运算重载函数.
/// </summary>
/// <returns>The result.</returns>
public override double GetResult() {
double result = 0;
result = NumberA * NumberB;
return result;
}
}
8、OperationDiv 脚本具体内容如下:
using System.Collections;
using System.Collections.Generic;
using UnityEngine;
using System;
/// <summary>
/// 除法运算
/// </summary>
public class OperationDiv : Operation {
/// <summary>
/// Gets the result,结果运算重载函数.
/// </summary>
/// <returns>The result.</returns>
public override double GetResult() {
double result = 0;
if (NumberB == 0)
throw new Exception ("除数不能为 0 ");
result = NumberA / NumberB;
return result;
}
}
9、SimpleOperationFactory 脚本具体内容如下:
using System.Collections;
using System.Collections.Generic;
using UnityEngine;
/// <summary>
/// Simple operation factory.
/// </summary>
public class SimpleOperationFactory {
/// <summary>
/// Creates the operate.
/// </summary>
/// <returns>The operate.</returns>
/// <param name="operate">Operate.</param>
public static Operation CreateOperate(string operate){
Operation oper = null;
switch(operate){
case "+":
oper = new OperationAdd ();
break;
case "-":
oper = new OperationSub ();
break;
case "*":
oper = new OperationMul ();
break;
case "/":
oper = new OperationDiv ();
break;
}
return oper;
}
}
10、Test 脚本具体内容如下:
using System.Collections;
using System.Collections.Generic;
using UnityEngine;
public class Test : MonoBehaviour {
// Use this for initialization
void Start () {
Operation oper = new Operation ();
oper = SimpleOperationFactory.CreateOperate ("*");
oper.NumberA = 2;
oper.NumberB = 6;
double result = oper.GetResult ();
Debug.Log ("2 * 6 = "+result);
}
// Update is called once per frame
void Update () {
}
}
11、脚本编译正确,回到Unity界面,在场景中新建一个 GameObject,并把 Test 脚本赋给 GameObject,具体如下图

12、运行场景,控制台 Console 打印如下图

13、到此,《Unity 设计模式之 简单工厂模式的实例介绍》讲解结束,谢谢