联想笔记本配置参数怎么查看
1、首先打开电脑桌面上我的电脑进入;

2、然后点击管理进入;

3、最后点击设备管理器,在计算机管理界面就可以看到电脑型号以及处理器和其他配置信息。

声明:本网站引用、摘录或转载内容仅供网站访问者交流或参考,不代表本站立场,如存在版权或非法内容,请联系站长删除,联系邮箱:site.kefu@qq.com。
阅读量:181
阅读量:144
阅读量:79
阅读量:164
阅读量:119
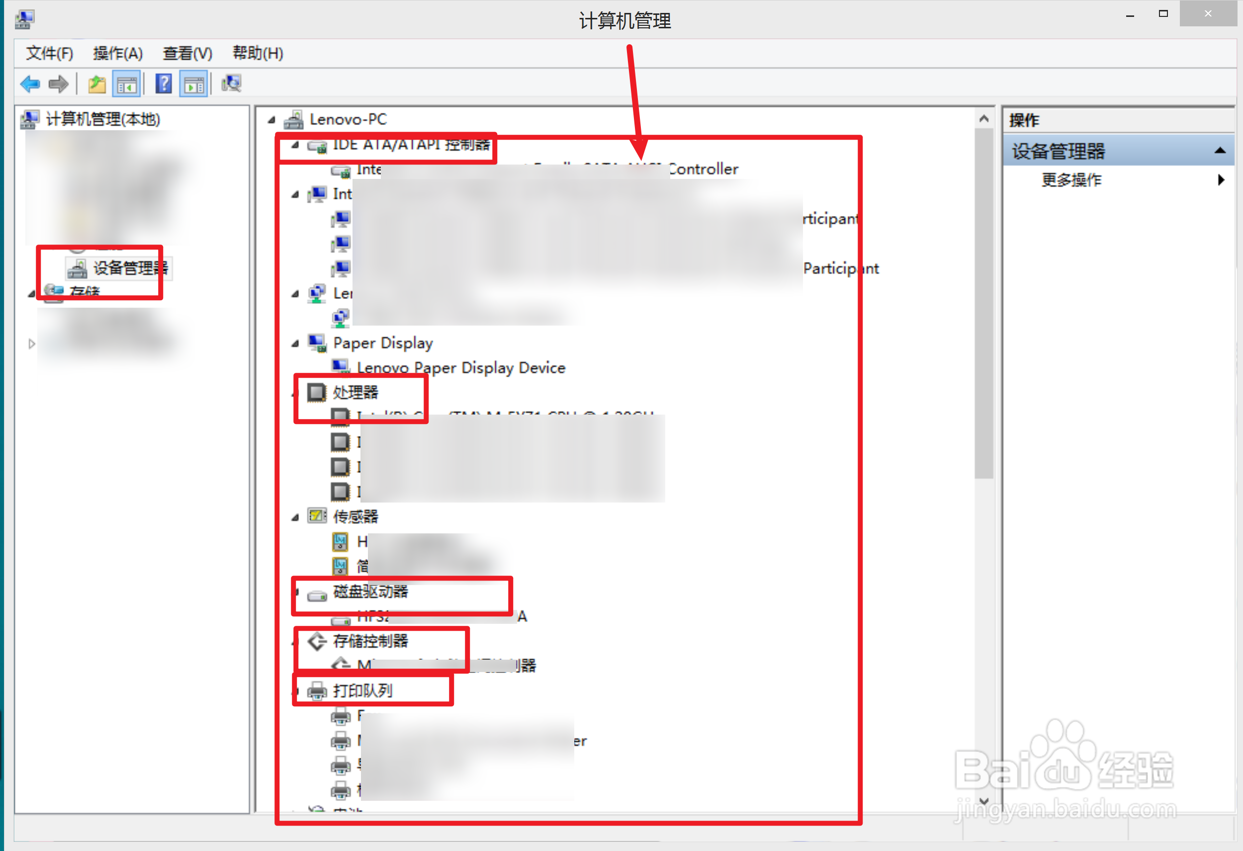
1、首先打开电脑桌面上我的电脑进入;

2、然后点击管理进入;

3、最后点击设备管理器,在计算机管理界面就可以看到电脑型号以及处理器和其他配置信息。
