如何创建公众号
1、第一步
搜索微信工作号

2、第二部
选择注册账号

3、第三部
根据自己的情况选择账号分类

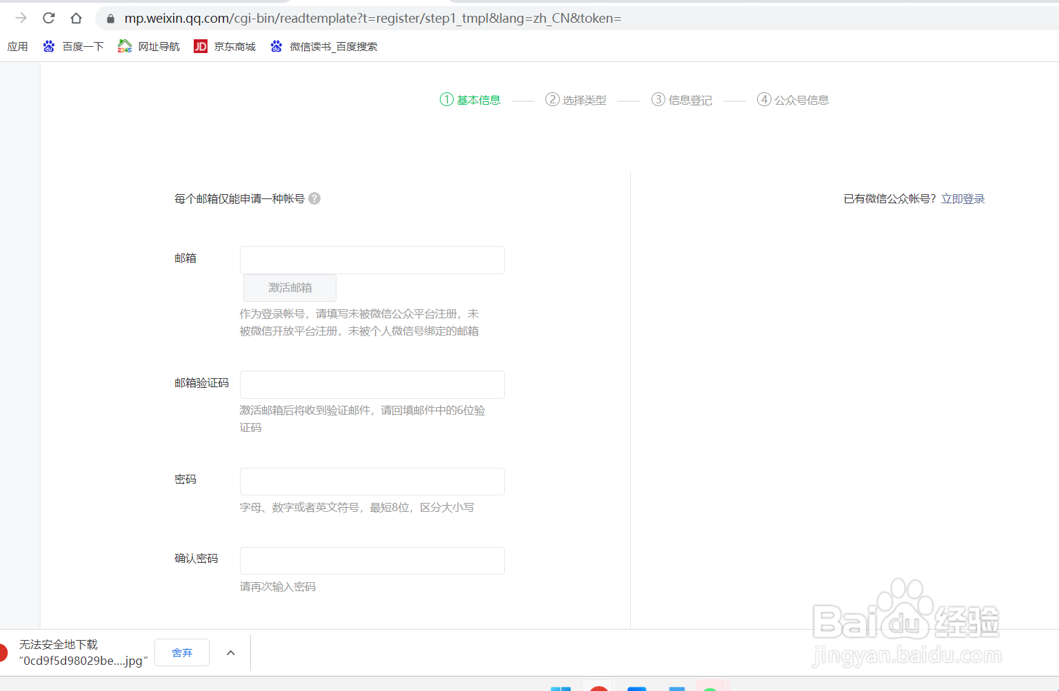
1、根据自己账号等真实情况来填

2、填写信息

3、恭喜注册成功!可以开始使用公众号了~

声明:本网站引用、摘录或转载内容仅供网站访问者交流或参考,不代表本站立场,如存在版权或非法内容,请联系站长删除,联系邮箱:site.kefu@qq.com。
阅读量:46
阅读量:192
阅读量:179
阅读量:118
阅读量:159
1、第一步
搜索微信工作号

2、第二部
选择注册账号

3、第三部
根据自己的情况选择账号分类

1、根据自己账号等真实情况来填

2、填写信息

3、恭喜注册成功!可以开始使用公众号了~
