Unity 设计模式之 工厂方法模式的实例介绍
1、概述:
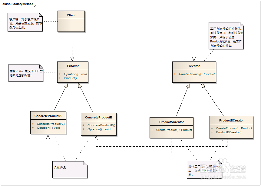
定义一个用于创建对象的接口,让子类决定实例化哪一个类。工厂方法使一个类的实例化延迟到子类。
2、模式中的角色:
2.1 抽象工厂(Creator):这个抽象类(或接口)声明一个创建对象的工厂方法,用来返回一个Product类型的对象。
2.2 具体工厂(ConcreteCreator):重定义工厂方法,返回一个具体的Concrete Product实例。
2.3 抽象产品(Product):定义工厂方法所创建的对象。
2.4 具体产品(ConcreteProduct): 具体产品,继承自Product抽象类。
3、 模式解读:
3.1 工厂方法模式的一般化类图


4、模式总结:
4.1 优点:
工厂方法去除了条件分支(解除了工厂类与分支的耦合),解决了简单工厂对修改开放的问题。
4.2 缺点:
工厂方法模式实现时,客户端需要决定实例化哪个工厂来实现对具体产品的构建,选择判断依然存在,也就是说,工厂方法模式将简单工厂的逻辑判断交给客户端去处理。
对简单工厂模式来说,增加功能是要修改工厂类的;但对工厂方法模式,修改的是客户端。
4.3 使用场景:
对于某个产品,调用者清楚地知道应该使用哪个具体工厂服务,实例化该具体工厂,生产出具体的产品来。
子类的数量不固定,随时可能有新的功能子类出现
1、打开Unity,新建一个空工程,具体如下图

2、在工程中,新建几个脚本,然后双击打开,具体如下图

3、脚本的具体代码和代码说明如下图







4、Product 脚本具体内容如下:
/// <summary>
/// 抽象产品,定义工厂方法中所创建的对象
/// </summary>
public abstract class Product {
//构造函数
public Product(){}
public abstract void Operation();
}
5、ProductA 脚本具体内容如下:
using UnityEngine;
/// <summary>
/// 具体产品A,继承自Product
/// </summary>
public class ProductA : Product {
public ProductA() { }
public override void Operation ()
{
Debug.Log ("产品 A");
}
}
6、ProductB 脚本具体内容如下:
using UnityEngine;
/// <summary>
/// 具体产品B,继承自Product
/// </summary>
public class ProductB : Product {
public ProductB(){}
public override void Operation ()
{
Debug.Log ("产品 B");
}
}
7、Factory 脚本具体内容如下:
/// <summary>
/// 抽象工厂,声明了一个创建Product的方法
/// </summary>
public abstract class Factory {
/// <summary>
/// 该方法用来返回Product产品
/// </summary>
/// <returns>The product.</returns>
public abstract Product CreateProduct ();
}
8、ProductAFactory 脚本具体内容如下:
/// <summary>
/// 具体产工厂,产品类 A 的创建者,继承自抽象工厂Creator
/// </summary>
public class ProductAFactory : Factory {
public override Product CreateProduct ()
{
return new ProductA ();
}
}
9、ProductBFactory 脚本具体内容如下:
/// <summary>
/// 具体产工厂,产品类 B 的创建者,继承自抽象工厂Creator
/// </summary>
public class ProductBFactory : Factory {
public override Product CreateProduct ()
{
return new ProductB ();
}
}
10、Test 脚本具体内容如下:
using UnityEngine;
public class Test : MonoBehaviour {
// Use this for initialization
void Start () {
}
// Update is called once per frame
void Update () {
//生成产品 A
if (Input.GetKeyDown (KeyCode.A)) {
Factory AFactory = new ProductAFactory ();
Product productA = AFactory.CreateProduct ();
productA.Operation ();
}
//生成产品 B
if (Input.GetKeyDown (KeyCode.B)) {
Factory BFactory = new ProductBFactory ();
Product productB = BFactory.CreateProduct ();
productB.Operation ();
}
}
}
11、脚本编译正确,回到Unity界面,在场景中新建一个 GameObject,并把 Test 脚本赋给 GameObject,具体如下图

12、运行场景,分别按下 A、B 键,控制台 Console 打印如下图

13、到此,《Unity 设计模式之 工厂方法模式的实例介绍》讲解结束,谢谢