Modbus/RTU转CANopen模块GCAN-303的软件使用
1、GCAN-303模块是一个简单、直观的节点组态工具,现已被广泛应用于构建现场总线实验室、工业控制网络、智能小区监控、变频器改造等多种境中。它的软件使用要点如下:

2、相关配置的准备工作
首先,我们需要断开GCAN-303Modbus/RTU转CANopen模块的电源,之后再将模块拆开,找到如图所示的拨码开关,将2号开关拨到ON状态后,模块上电即可进入配置模式。

3、完成工作软件的连接工作
当GCAN-303Modbus/RTU转CANopen模块进入配置模式且通过串口与PC机正常连接后,我们需要打开光盘中的“GCAN-303 config”软件对模块进行配置。软件的界面如图1所示。
软件上方有5个工具按钮:“Connect”——连接设备;“Upload”——将设备中的配置信息读出来;“DownLoad”——将配置信息下载到设备的Flash 中;“Open”——打开读取PC 中的配置信息文件;“SaveAs”——将配置信息文件保存到电脑中。
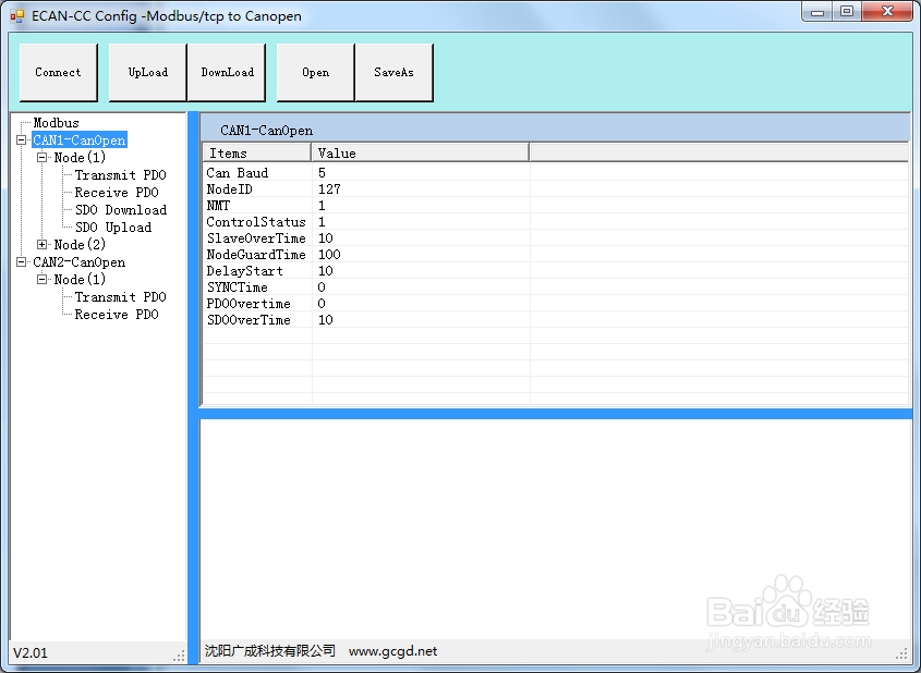
如图二所示:


4、输入IP地址并进行连接
点击“connect”后输入GCAN-303模块的IP地址,点击“connect”进行连接。连接成功后会有如图1信息显示。
连接后软件界面左面的栏中会显示连接设备的设置列表,这时可以点击“UpLoad”将设备中的参数上载到电脑。如图2所示


5、CAN总线数据波特率设置
“CAN baudrate”——设置CAN总线的波特率,需按表填写,如图:

6、串行接口地址设置和命令列表区
首先说下含义
“IP Address”——设置设备的IP地址;
“Subnet Mask”——设置子网掩码;
“GateWay”——设置通信网关。
所有的参数修改后,相应修改单元变成红色标记。
而当模块接收到CAN帧数据后,就可以按照设置好的对应关系缓存在Modbus/RTU的地址表中,等待Modbus指令读取。
下图为配置命令列表,用于展示所配置的命令类型和命令条数。

7、命令配置修改
网关在CANopen侧作为主站,可以配置最多126个从站节点和 160条命令。
在“CANopen Master”上点击右键可以增加CANopen从站节点个数,也可以点击小键盘的“+”按键,
在“Node”点击右键可以对节点进行“删除节点”“增加命令”的操作。如图1.
双击相应的命令就可以将该命令配置到相应的 CANopen节点上。
其中Upload SDO和Transmit PDO对应于产品的输出缓存区,Download SDO和Receive PDO对应于网关的输入缓存区。如图2.


8、GCAN-303模块参数保存
设置完成的配置参数和从设备中Upload上来的配置参数都可以保存到PC机中,点击工具栏中的SaveAs根据提示设置保存文件名称,就可以将配置参数保存到PC 中,配置文件可再次打开使用。